Wie gesagt auf dem Apple Store scheint er noch vorhanden zu sein, allerdings kann ich das nicht überprüfen da die Seite direkt zu Itunes umleitet (früher war die Seite mit einem normalen Browser erreichbar, verstehe nicht warum bei Apple alles immer proprietärer wird), aber jemand mit einem Mac kann ja mal prüfen ob man den Mac Editor immer noch unter folgender Adresse downloaden kann:Oh, das ist schade wenn es den Editor nicht mehr geben sollte, gerade für den Mac, der war an sich ganz gut und man konnte viel besser mit dem Gerät spielen/fummeln als am Gerät...
Weil es die bisher bewährte Methode der Kundenbindung ist....verstehe nicht warum bei Apple alles immer proprietärer wird...
...Na ja, mein JDXi Manager ist aber immer noch erhältlich und hat auch gerade mal wieder ein Update bekommen. :)
Hab eine Menge Zeit damit verbracht Support für 'high DPI' Monitore in den JDXi Manager einzubauen. Falls hier jemand einen hochauflösenden Monitor mit Windows Zoom Level auf 150% oder mehr verwendet, dann würde ich mich freuen wenn ihr mir berichten könntet ob in der neuesten Version des JDXi Manager alles gut aussieht, ich besitze selber leider keinen 'high DPI' Monitor um das richtig zu testen.
Den JDXi Manager gibt es natürlich wie immer hier: http://jdxi-manager.linuxtech.net/
Ja klar, wenn alles gut läuft (d.h. das ich genügend Zeit dafür finde) wird es wieder eine Release im Herbst geben.Bist Du noch dran, weil Du Dein Tool selbst in der "Alpha-Phase" siehst... Version 0.28 alpha (released 25/Nov/2018)?
"Alpha-Phase" bedeutet noch nicht Feature Complete, sobald ich alle geplanten Features implementiert habe, wird die 1.0 Release erscheinen.Frage: Welche Perspektive steckt hinter dieser Aussage = Möchtest Du (einfach nur noch mehr) Features implementieren oder liegen "klassische Bugs" noch vor?
Danke Dir für Deine so rasche und ausführliche Antwort. Ich konnte Dir gestern selbst gar nicht mehr antworten… Wohl nicht nur ich fände es richtig gut, wenn Du an dem Projekt festhältst und eine sinnvolle Weiterentwicklung für Dich auch selber siehst. Denn das ist bestimmt nicht selbstverständlich! Mein subjektiver Eindruck: Solche privaten und tendenziell non-kommerziellen Software-Entwicklungen versanden und enden häufig an einer recht „unwürdigen“ Stellen, nämlich auf Grund eines fehlenden Zuspruchs trotz bereits vorzeigbarer Ergebnisse und natürlich am Alltag mit der immerwährend fehlenden Zeit. Also nochmals: DANKE DIR !!!Ja klar, wenn alles gut läuft (d.h. das ich genügend Zeit dafür finde) wird es wieder eine Release im Herbst geben.
Der Arpeggio Editor ist schon fertig (siehe angefügten Screenshot) und der Vocal FX (Vocoder und Auto Pitch) auch fast, ich möchte aber noch eine "File Browse" Feature fertigstellen die es ermöglichen wird Tones, die auf dem PC abgespeichert sind, zu "browsen", d.h. man sieht die Liste der in einem Ordner abgespeicherten Tones und kann einfach durch die Liste durchgehen und jeweils mit einem Klick den nächsten Tone ausprobieren.
![]()
"Alpha-Phase" bedeutet noch nicht Feature Complete, sobald ich alle geplanten Features implementiert habe, wird die 1.0 Release erscheinen.
Bugs sind sicher auch noch welche vorhanden (welches Programm ist schon völlig frei von Bugs?) im Moment sind mir aber keine bekannt.
Falls jemand der den JDXi Manager verwendet über einen Bug stolpern sollte dann bitte an mich melden (am besten per Email), mit einer möglichst detaillierten Beschreibung in welcher Situation der Bug aufgetreten ist.
Falls hier jemand einen hochauflösenden Monitor mit Windows Zoom Level auf 150% oder mehr verwendet, dann würde ich mich freuen wenn ihr mir berichten könntet ob in der neuesten Version des JDXi Manager alles gut aussieht, ich besitze selber leider keinen 'high DPI' Monitor um das richtig zu testen.

aber jemand mit einem Mac kann ja mal prüfen ob man den Mac Editor immer noch unter folgender Adresse downloaden kann:
https://itunes.apple.com/us/app/okjdxieditor/id1165867789
Danke, ja das sieht alles korrekt skaliert aus (Schriften, Icons, und die Knöpfe und Schieberegler), allerdings macht es nicht allzuviel Sinn bei UHD das Fenster zu maximieren, denn dadurch skaliert es nicht noch weiter, nur der Leerraum zwischen den Elementen wird größer. ;)Hier mal ein Sreenshot mit 150% und UHD
Skaliert auf jeden Fall!![]()
Der JDXI Manager ist in Perl geschrieben, läuft somit prinzipiell auch nativ auf OSX, nur gibt es keine brauchbare Perl CoreMIDI library deshalb kann auf einem Mac keine MIDI Kommunikation mit dem JD-Xi stattfinden (was den Editor natürlich unbrauchbar macht).Eigentlich könnte ja jemand aus Deinen Linux-Sourcen eine Mac-Version machen, ich hab von XCode und C/Swift keinen Plan, sonst würde ich es glatt probieren ...
Ich hab es selber nie getestet da ich keinen Mac besitze, aber mir wurde gesagt das editieren von einzelnen Parametern problemlos funktioniert, nur bei Dumps (Dump to, Read from) gibt es immer mal Probleme. Irgendwie scheint Wine Probleme mit größeren MIDI Datensätzen zu haben.Ja ich würde mir auch eine Mac Version wünschen. Hab es mal zusammen mit Wine probiert, das war leider vor diversen Fehlermeldungen kaum zu gebrauchen.
URL: http://memorysplice.com/jdxi/
based on: template for the open source software ‚Ctrlr‘ http://ctrlr.org/ (Windows/Mac OS X/Linux)
availability: by purchase
info: coded by ‚Memory Splice‘ and pre-released in several alpha versions before
Dazu würde mich mal dein Workflow interessieren und was genau du dir unter einem Librarian für den JD-Xi vorstellst (weil man ja keine User Tones auf dem JD-XI separat abspeichern kann).Was halt auch fehlt, ist ein Librarian, vor allem einer, der Pattern und Tones getrennt voneinander verwalten und einen SMF Im/Export für Pattern beherrscht.
Dazu würde mich mal dein Workflow interessieren und was genau du dir unter einem Librarian für den JD-Xi vorstellst (weil man ja keine User Tones auf dem JD-XI separat abspeichern kann).
Wie ein Librarian prinzipiell funktioniert ist mir bekannt, ich bezog mich speziell darauf wie du dir den für den JD-Xi vorstellst, wegen der fehlenden separaten Tone Speichermöglichkeit auf dem Gerät.Als Erstes hat man eine Liste der Bänke und kann deren Inhalt entweder in eine Library speichern und archivieren oder die Programs dort nach gewissen Gesichtspunkten wie zB Name, Speicherplatz oder Kategorie sortieren.
Das, was Du mit der Festplatte machst, sollte ein Librarian können, also alle Bänke direkt im der Software verwalten können, mit SQlite kann man sowas eigentlich prima machen, aber auch ein eigenes Binärformat schaffen, was ich aber angesichts SQlite unnötig finde.
Ja genau das habe ich für die nächste Release geplant und schon teilweise begonnen zu implementieren.Dort höre ich diese mit AutoPlay durch, das ist eine Funktion, die jedes Program beim Auswählen an den Editpuffer des Gerätes zum Anhören sendet.
Einen 'Delete' Button könnte ich im File Browse Window auch noch unterbringen, bin mir aber noch nicht sicher ob das so eine gute Idee ist. Da löscht man dann zu schnell was, was man eventuell später bereut... :)Die Programs die mir nicht gefallen, werden gleich wieder gelöscht
Ja wie schon gesagt genau das wird im nächsten Release kommen, allerdings wie gesagt nicht in einem proprietären FIle sondern ganz normal mit einzelnen Sysex Files die man nach belieben in einer Verzeichnisstruktur der Festplatte des PCs abspeichern kann.Bei einem Gerät wie dem JD-Xi, der am Gerät selbst weder Tones noch Pattern etc getrennt speichern kann, wäre es genial, wenn eine Software das könnte, sodaß man sich eine Library aus Pattern und Tones anlegen und bei Bedarf einfach durch Drag&Drop zusammenstellen kann.
Das hätte ich auch gern, nur leider scheint das BIN Format komprimiert und/oder verschlüsselt zu sein, ich habe es schon versucht zu entziffern, habs aber nicht geschafft.Außerdem sollte eine solche Software auch das native BIN-Format lesen und schreiben können
Falls du es erfolgreich entzifferst dann würde ich mich freuen wenn du mir die Dokumentation zum Format geben könntest, dann werde ich das auch in den JDXi Manager einbauen.Das BIN-Format wird wahrscheinlich nicht weit vom Sysex-Format entfernt sein, aber das werde ich mir bei Gelegenheit anschauen.
Ich finde es viel praktischer die Tones und Programs als Standard Sysex Files in einer Verzeichnisstruktur abzuspeichern, denn dann kann man die Files auch mit einem beliebigen Filemanager umbenennen und sortieren und mit einem beliebigen Sysex Dump Programm (wie z.B. MIDI -OX auf Windows oder 'amidi' auf Linux) an den Synth senden, auch wenn man das Librarian Programm nicht mehr hat.
In anderen Worten: kein "Vendor Lock-in".
Einen 'Delete' Button könnte ich im File Browse Window auch noch unterbringen, bin mir aber noch nicht sicher ob das so eine gute Idee ist. Da löscht man dann zu schnell was, was man eventuell später bereut... :)
Patterns geht allerdings nicht, die kann man per Sysex nicht rauslesen.
Falls du es erfolgreich entzifferst dann würde ich mich freuen wenn du mir die Dokumentation zum Format geben könntest, dann werde ich das auch in den JDXi Manager einbauen.
Interessant, das allein reicht aber leider noch nicht um den BIN insgesamt zu dekodieren, denn der enthält ja gesamte Programs, nicht nur Patterns.Ich hab mal reingeschaut. Das sind wohl einzelne SVQ Dateien, ein Format, was Roland seit etlichen Geräten für Sequenzer einsetzt, zB bei den XP-Modellen, aber auch bei den Fantoms und neuen Junos.
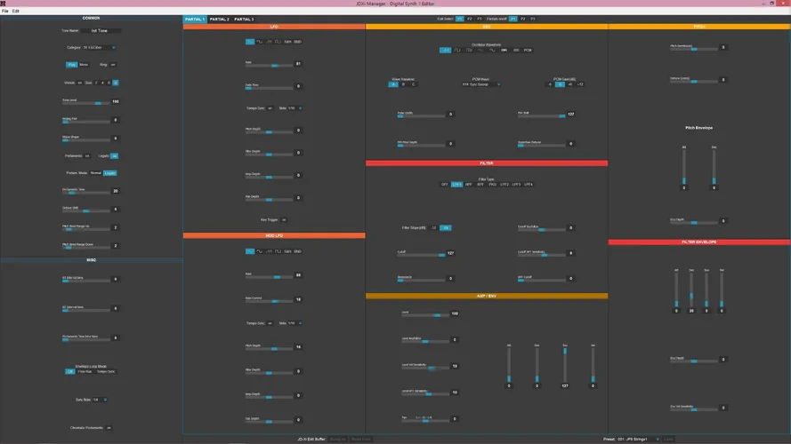
Das ist ein häufiges Mißverständnis. Die drei "Edit Select" Tasten sind ganz normale von Roland vorgegebene Tone Parameter des Digital Synth Tones, das sind keine Schalter um mehrere Partials auf dem Editor gleichzeitig zu editieren.Was mir an deinem Editor fehlt ist die korrekte Implementierung des Partial Select. Man kann zwar mehere Partials selektieren, es werden aber nur die Daten für das aktuell sichtbare Partial an den JD-XI gesendet.
Die neue Version des JDXi Manager (0.30) ist jetzt veröffentlicht und von jedermann kostenlos downloadbar.
Ich hoffe das ich damit den einem oder anderen eine willkommene Beschäftigung für die kommenden Weihnachtsfeiertage geschaffen habe.![]()

Folge dem Video um zu sehen, wie unsere Website als Web-App auf dem Startbildschirm installiert werden kann.
Anmerkung: Diese Funktion ist in einigen Browsern möglicherweise nicht verfügbar.